보통 해외 에디터들은 기본 글꼴이 "굴림" 이거나 "맑은 고딕", "Courier New"인 경우가 많다.
이 글꼴들은 트루타입이 아니어서 가독성이 떨어진다고 볼 수 있다.
오와 열을 맞춰서 보는 게 익숙하다 보니, 그나마 굴림체나 돋움체는 낫다.
그러나 그렇지 않은 글꼴들은 들쭉 날쭉 거려서 정돈된 느낌이 아니다.
그래서 새롭게 에디터를 설치하면 꼭 겪게 되는 과정인데,
한번 해놓고 나면 잊어버리는 스타일이라 그런지 찾을 때 마다 기분이 그리 좋지만은 않다.
또 찾아서 해야 한다는 불편함이다.
그래서 일단 포스팅으로 기록하려고 한다.
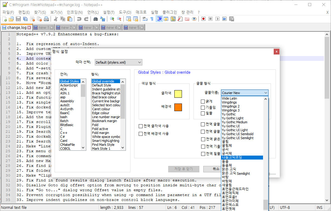
(1) 우선 설치된 Notepad++ 를 실행해서 "설정 - 형식 설정" 메뉴를 클릭하면 아래와 같이 "형식 설정" 팝업창이 뜬다.
- 테마를 선택해서 바꿀 수도 있지만 테마도 사용해보니, 불편한 점이 많아서 일단 기본으로 사용해보려고 한다.

(2) 글꼴 형식에서 글꼴이름을 Courier New 에서 나눔고딕코딩 으로 바꿔 선택한다.
- 나눔고딕코딩은 따로 설치하시라.
(다운받으면 zip 파일이 다운되고, 압축을 풀어서 c:\windows\fonts 에 복사 붙여넣기 하면 설치되는 건 아시리라...)
* 다운로드 : github.com/naver/nanumfont
naver/nanumfont
Contribute to naver/nanumfont development by creating an account on GitHub.
github.com

(3) 글꼴이름을 선택한 뒤에 "전역 글꼴 사용"을 체크해주면 끝이다. "저장 후 닫기" 하자.
- 곧바로 뒤에 내용이 잘 정렬되어 있는 걸 볼 수 있다.
혹시 글꼴의 크기가 맘에 들지 않는다면 크기를 11~12로 바꿔도 가독성이 좋을 것이다.
모니터의 크기에 따라 맞추는 것이 옳다고 본다.
또 Ctrl + 마우스 휠 스크롤 으로 크기를 훅 조절할 수도 있으니... 걱정은 말자고.

이젠 그나마 사용할 수 있겠다.
오늘은 여기까지...
| [속성과외/빠른퇴근] WinMerge 파일 비교 프로그램 설치 및 간단 사용법 (2) | 2024.05.28 |
|---|---|
| 삼성 복합기 스캐너 SCAN TO PC 안될 때 조치방법 삼성 욕하며 성공하다 SL-M2074F 윈도우 10 에서 스캔 실패하고 나서 처리함 (5) | 2021.06.12 |
| [화면캡쳐:픽픽] 캡쳐와 동시에 저장하기, 컴퓨터가 갑자기 꺼졌을 때 빡치지 않는 방법을 제공하는 유용한 픽픽~ (0) | 2021.01.12 |
댓글 영역